Create an Amount Down Sales Contract

Sales Contracts with the Price Type set to Fixed can create an amount down contract by percentage or cents. Enter a value in the Amount Down field and use the drop down list to choose per Percent or Cents.

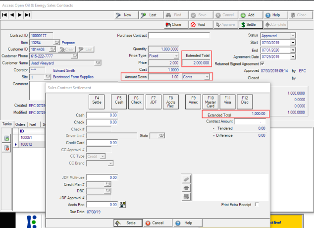
The Extended Total on the Contract will appear differently on the Sales Contract and Settle screen. The Extended Total on a cents down Sales Contract, seen below as $2,000, is the total value of the Sales Contract. The amount being settled for an Amount Down Sales Contract is for the prepaid funds that will be available to settle O&E transactions when the sales contract is selected. For the example below, the Extended Total on the settle screen is for the prepaid funds of $1,000.

The amount of $1,000 prepaid funds was calculated by multiplying the Amount Down, in this example, $1.00, by the Quantity on the contract.

When using an Amount Down of Percent, the prepaid funds for the Sales contract is calculated by dividing the Extended Total by the percent indicated in the Amount Down field.

When the total of the Amount Down funds are exhausted, the Sales Contract continues to apply the sales contract Price and Cost of the Item up to the Quantity indicated.