Bayer Seed Grower Planning User Guide

Grower Planning in Merchant Ag allows connectivity with Bayer for Seed ordering and replaces the MyMonsanto Portal. Bookings are created for the customer with booked seed quantities sent to Bayer for product allocation and order fulfillment. Be aware this functionality does not handle replants, returns, or exchanges.

Before utilizing the Grower Planning in Merchant Ag, and before each season, complete the following steps.

  1. Inactive Prior Seasons Unused Seed Items

  2. Run the SRV Task Import Seed Pricing manually

  3. Use Import Seed Prices to import the new seasons items

  4. Confirm prices in Access Pricing Zones

  5. Create a Grower Planning

  6. Correct errors with Grower Booking Communication Errors

1. Inactivate Prior Seasons Unused Seed Items

Make prior season seed items inactive by using Inactivate Dead Items found in Inventory > Item Maintenance or manually change Item Status in Item Detail to Inactive. When using Inactive Dead Items, be aware that all items listed on the Proof report will be marked Inactive. Setting seed items from prior seasons to Inactivate ensures errors are avoided when using the Post function in a Grower Planning.

  1. Begin by choosing the Report Type of Proof. After the Proof report is checked, select Live as the Report Type to update Items.

  2. Select the Order By as Category

  3. Use the drop down list in Item Type and choose Inventory

  4. The Last Activity Date defaults to the current date

  5. Check Include On Hand = 0

  6. Select the category(s) containing the old seed items that need to be inactivated

  7. Click Preview or Print to review the items on the list

  8. Change the Report Type to Live

Preview the report once again if needed and click Post to change Item Status to Inactive.

 

2. Run the SRV task Import Seed Pricing Manually

Navigate to Services > Manual Processing and select Import Seed Pricing. This process must be run once at the beginning of the season with the date set to August 1 of the current year.

After the SRV task has been run manually, schedule the SRV task to run daily, typically in the morning, in Services > View Schedule.

 

3. Use Import Seed Items to Add the New Seasons Items

Import Bayer seed items into Merchant Ag using Inventory > Item Maintenance >Import Seed Items which should be performed prior to the start of each seed season.

Do not manually add seed items using Access Item Detail. Seed items submitted to Bayer using Grower Planning should be imported.

From the available drop down list, select a Vendor the click the Refresh button to retrieve Items.

The grid will be populated with all items found.

Filter the Grid

Use the Crop Code drop down list to filter the grid by crop. These Crop Codes correspond with the Crop Codes referenced in Vendor setup.

Items can be filtered by entering

  • Vendor Item
  • Description
  • UPC
  • GTIN

Click the Filter button after all filter selections are entered to limit the items on the grid.

Select items individually by clicking the checkbox to the left of the Item Crop Code or use the function buttons at the bottom of the grid to select all items.

Use the Hide button for a selected item to exclude it from being imported. View all hidden items by clicking the Unhide button.

Click to import the seed items on the grid.

 

4. Verify Access Zone Pricing

Pricing Zones reflect the zones Bayer use to determine prices and availability for seed items and apply when a Grower Planning is set to Price at Sale. The price set by Bayer will display as the Zone Price.

Find Access Zone Pricing in Inventory > Pricing > Access Pricing Zones

As items are imported using Import Seed Items, they are automatically added to the Pricing Zones.

Use the Items tab to add price operators in the Op 1 and/or Op 2 and Factor 1 and/or Factor 2 to modify this price if needed.

The Calculated Price column on the Zone will be the price used when Price at Sale is selected Items tab on the Grower Planning.

Verify the Sites tab contains the Merchant Ag locations with seed agreements with Bayer and are a part of the displayed zone.

A Location can only be in one Pricing Zone per vendor per Crop Code.

 

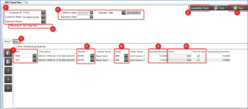
5. Create a Grower Planning

Use Grower Planning to create Bookings for items and submit the request to Bayer.

Find Orders > Access Grower Planning

Create a Grower Planning by clicking the button.

1. Choose a Customer by searching by the

  • Customer ID
  • Customer Name
  • Customer Phone

2. Enter a Grower Planning ID of up to 20 alphanumeric characters only one Planning ID per customer

3. Create a date range using the Effective Date field which defaults to the current date by entering a date using the mm/dd/yyyy date format. Add an Expiration Date using the same date format or select either date using the available drop down calendar.

Enter the Operator ID of who is creating the Planning.

4. Use the Items tab to add items

  1. Select the Vendor

  2. Enter the Quantity Booked.

  3. Enter the Seller which is the individual setting up the Grower Planning

  4. Enter a Price or click the Use Price at Sale checkbox to use the zone price.

Note: Items can only be deleted prior to selecting Post. To change an item(s) on a submitted Grower Planning

  • use the Substitute button to swap the item out for a new replacement item,

or

  • set the Qty Booked of the item(s) to zero, 0, and Post the update.

5. Add the site(s) that the booking may be redeemed at on the Sites tab.

6. Click Availability Check button in the top right corner to see the quantity of the seed available from Bayer. If the Availability Check returns an insufficient amount of an item being booked, fill the short position on the Order Summary. See the section on Order Summary for details on how to increase the Dealer Position for products.

7. Click Post to create a Booking in Merchant Ag and submit the booking to Bayer.

Reminders

  • You must “Change Area” to the location to where the Grower Planning is being created.

  • Use the “My Dealer Bucket” customer to reserve floor stock units.

  • Grower Planning Order processing to Bayer typically takes 30 seconds or less. Allow up to two minutes to process during times of peak demand.

  • If an error is received when submitting the booking, refer to Grower Booking Communication Errors. Review and correct the error then click Retry.

  • The Vendor referenced on the Grower Planning will only be concerned with the items which will be submitted to Bayer although more items may be included.

  • Zone pricing is at the top of the pricing hierarchy for seed bookings if Price at Sale is selected on the Grower Planning.

  • Do not edit Bayer Seed Bookings in the Master Bookings interface.

 

6. Correct Errors with Grower Booking Communication Errors

Use Booking Communication Errors to view transmission errors, most commonly a past season item has been ordered, an issue with the Unit of Measure, or a connection issue. Use the Booking Communication grid to manually re-submit after any error has been corrected.

Be aware that the Qty to Send in the error grid is the quantity being changed by the last submission to Bayer and is not the actual total quantity for the booking.

Corrections can also be transmitted automatically when the Resend Grower Order Messages SRV task runs.

Click to re-submit. Error successfully corrected are removed from the grid.

The Error grid provides a description of the error to be corrected. Select Retry at the bottom to resubmit error messages after the error was fixed.

Common Errors

  • Product Incorrect – Contact Bayer and verify the correct GTIN is set Item detail.

  • Connection Issues – systems may be temporarily down; try again later.

  • Invalid UOM – The Unit of Measure in the item detail doesn't match the Unit of Measure from Bayer. Update the UOM in item detail to match the Bayer UOM.